This website works better with JavaScript
Domů
Procházet
Nápověda
Registrovat se
Přihlásit se
mei_you_ni_dong
/
interview_exp
Sledovat
2
Oblíbit
0
Rozštěpit
0
Soubory
Úkoly
0
Pull Requesty
0
Wiki
Strom:
09c6deabda
Větve
Značky
master
interview_exp
/
孙浩博
/
八股
/
assets
/
redis单线程模型.drawio.png
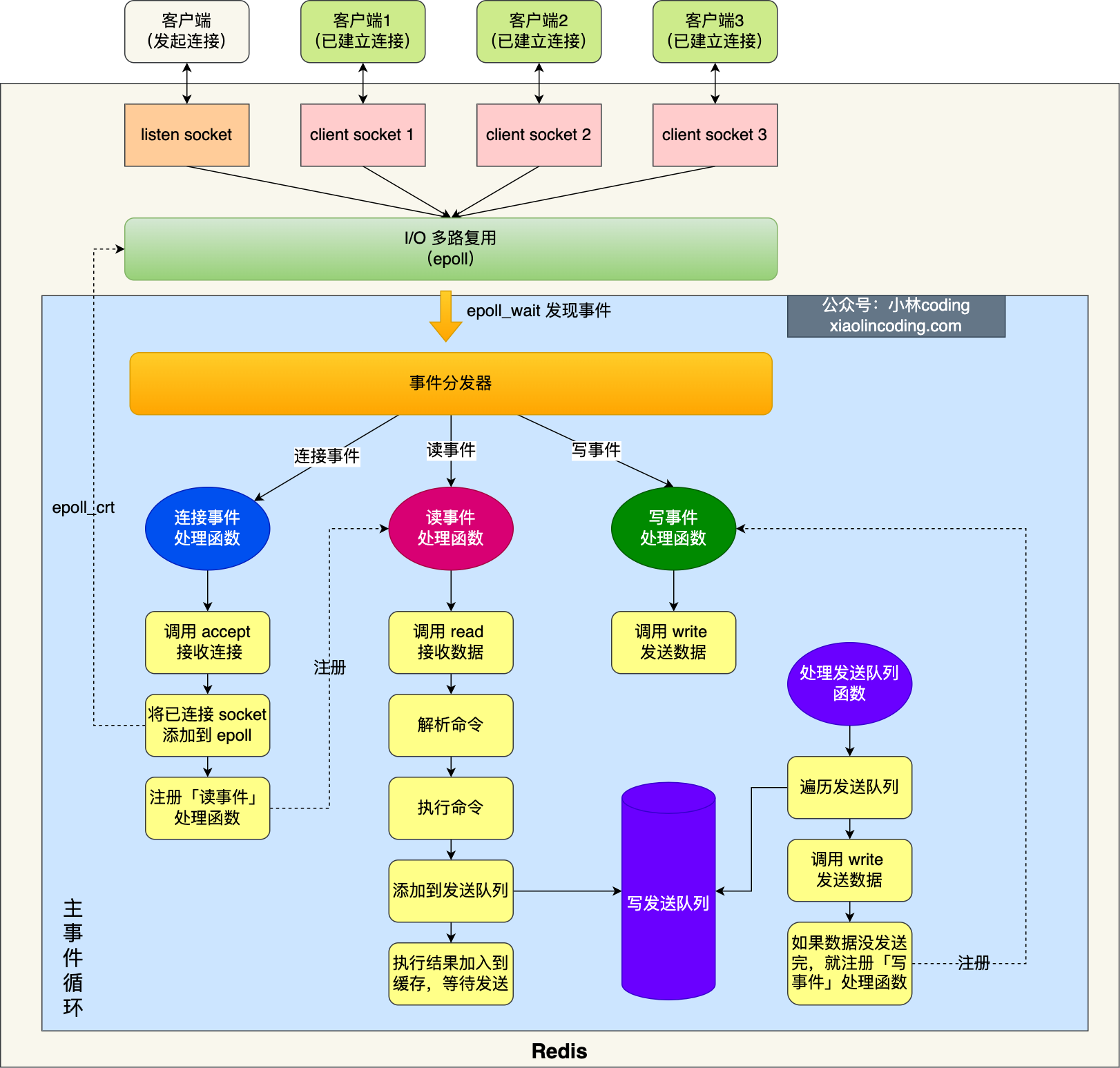
redis单线程模型.drawio.png
269 KB
Historie
Surový